פורום מחשבים

פורום לענייני מחשבים, תוכנות, אינטרנט, סינונים, שרתים, חומרה, רשתות, תקשורת ועוד.
מנהל הפורום: יעקב ויצמן

מחשבים ותוכנות > תוכן מקצועי

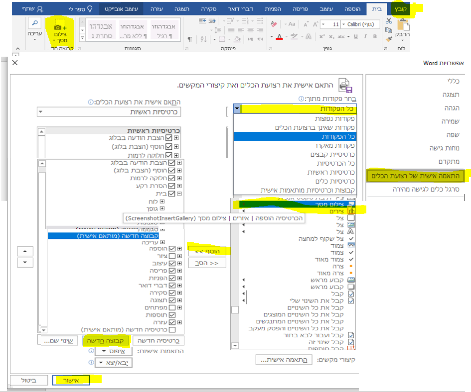
המשך ל"הוספת אייקון לפקודת מאקרו"
אם מישהו יוכל להסביר לי איך אני משתמש עם זה ומוסיף אייקון עם פקודה בווארד שהועלה ע"י
xl3391 אם מישהו יוכל להסביר לאנשים פשוטים איך להשתמש עם זה?
  • תודה
Reactions: אינספריישן1 //
8 תגובות
לכבוד @shirsh:

שאלתם שאלה בפורום מעמדים, הנוגעת יותר לפורום מייקרוסופט אופיס. היות שאין לי הרשאה לכתוב שם, אני אנסה לענות כאן.

מה רע בנוסחה הבאה (בתווים כלליים כמובן):
קוד:
חפש:(עמוד א^13)(דף ?@^13)
החלף:\1
כתבתי באשכול אחר:
אני קופץ על האשכול:
אני מעוניין לעשות כל הטקסט עם עיצוב מסויים שיהפוך לטקסט בתוך תיבות טקסט. יש איזה מאקרו טוב לזה?

ור' רחמים ענה לי:

לאיזה מטרה אתה רוצה שהטקסט יעבור לתיבת טקסט?
העירוני שעדיף לפתוח אשכול חדש אז אני פותח.

אני צריך את זה בשביל לאפשר שתי שורות באמצע שורה אחת.
כמו בתמונה:
1626034929271.png
שלום וברכה.
האם ישנה אפשרות לעשות לולאה בתוך תא באקסל עד שיתמלא תנאי כלשהו?
פירוט, יש לי נוסחה לבדיקת שערי חליפין מבנק ישראל לפי תאריכים, הנוסחה:
קוד:
=FILTERXML(WEBSERVICE("https://www.boi.org.il/currency.xml?rdate="&TEXT(A2,"yyyymmdd")&"&curr=01"),"//RATE")
אבל יש תאריכים שאין בהם נתונים, ומבדיקה שלי זה יכול להגיע עד 6 ימים ללא נתונים.
אני רוצה לעשות לולאה שאם אין נתון בתאריך שהכנסתי (בתא A2 בדוגמא לעיל), אז שיעבור על התאריכים האחרונים עד שימצא נתונים.
בעיקרון אני יכול לעשות את זה עם קוד VBA, אבל זה מיועד למישהו שלא יודע כ"כ לעבוד עם זה, והוא צריך את זה לעבודה עם גיליונות שונים באקסל, כך שאם יהיה לי נוסחה בתא אחד יהיה אפשר פשוט להעתיק אותה.
האם למישהו יש מידע על לולאה בתוך תא, או רעיון לפתרון אחר?
ניסיתי לעשות את זה בנוסחה ארוכה שאם אין נתון בתאריך הזה אז שיוריד יום וכן הלאה, אבל אז ראיתי שזה יכול להגיע ל6 ימים וזה כבר נוסחה ארוכה מדי וגם לוקח לאקסל מלא זמן לחשב אותה.
תודה רבה מראש!
אני עובד על כמה ספרים (עדיין בתחילת עריכתם...) ואני נתקל אין ספור פעמים בצורך לסדר כמה דברים באמצעות מאקרו מסוים אביא לכאן כמה דברים ואשמח שתעזרו לי:
א- כשאני רוצה להחליף רק חלק מהסוגריים מכזה '() לכזה'{}' וכדו אבל לא את הכל דהיינו כל סוגריים שמתחיל במילה מסוימת כגון בראשית / שמות/ וכד' שיהיה תלוי בבחירתי אז הסוגריים הזו גם הפותח וגם הסוגר יתחלפו לסוג אחר כפי הגדרתי, והשאר ישארו כמקודם.
ב- מהו הדרך במאקרו להקליד מילים מסוימים שיעלו מיד לראש עמוד + מעבר שורה מהמילים שקדמו לו אם אין עדיין באם יש דרך שאוכל להוסיף מילים מסוימים או קידודים לפני ואחרי מילה ע"י בחירה במילה מסוימת ובחירת הפקודה. (-אסביר את עצמי אני רוצה להוסיף למשל לפני ואחרי מילים מסוימים שאבחר, איזשהו קידוד למשל "***" וכדו' וע"י שאני בוחר באמצעות העכבר במילים מסוימים נוצר מה שבחרתי לפני ואחרי אותו המילה שבחרתי...)
ג-כנ"ל רק דבמילים שאני בוחר יווצרו הקידוד שאבחר רק באות ראשונה של כל מילה שאני בוחר דהיינו בחרתי באמצעות העכבר כמה מילים אז בכל אלו המילים (גם במילה אחת) האות הראשונה מקבלת את הכיתוב שהכנתי לה, לפני האות ולאחריה, ושאר המילה ממשיכה כהרגלה...
תודה רבה.

אולי מעניין אותך גם...

הצטרפות לניוזלטר

איזה כיף שהצטרפתם לניוזלטר שלנו!

מעכשיו, תהיו הראשונים לקבל את כל העדכונים, החדשות, ההפתעות בלעדיות, והתכנים הכי חמים שלנו בפרוג!

לוח מודעות

הפרק היומי

הפרק היומי! כל ערב פרק תהילים חדש. הצטרפו אלינו לקריאת תהילים משותפת!


תהילים פרק כה

אלְדָוִד אֵלֶיךָ יי נַפְשִׁי אֶשָּׂא:באֱלֹהַי בְּךָ בָטַחְתִּי אַל אֵבוֹשָׁה אַל יַעַלְצוּ אֹיְבַי לִי:גגַּם כָּל קוֶֹיךָ לֹא יֵבֹשׁוּ יֵבֹשׁוּ הַבּוֹגְדִים רֵיקָם:דדְּרָכֶיךָ יי הוֹדִיעֵנִי אֹרְחוֹתֶיךָ לַמְּדֵנִי:ההַדְרִיכֵנִי בַאֲמִתֶּךָ וְלַמְּדֵנִי כִּי אַתָּה אֱלֹהֵי יִשְׁעִי אוֹתְךָ קִוִּיתִי כָּל הַיּוֹם:וזְכֹר רַחֲמֶיךָ יי וַחֲסָדֶיךָ כִּי מֵעוֹלָם הֵמָּה:זחַטֹּאות נְעוּרַי וּפְשָׁעַי אַל תִּזְכֹּר כְּחַסְדְּךָ זְכָר לִי אַתָּה לְמַעַן טוּבְךָ יי:חטוֹב וְיָשָׁר יי עַל כֵּן יוֹרֶה חַטָּאִים בַּדָּרֶךְ:טיַדְרֵךְ עֲנָוִים בַּמִּשְׁפָּט וִילַמֵּד עֲנָוִים דַּרְכּוֹ:יכָּל אָרְחוֹת יי חֶסֶד וֶאֱמֶת לְנֹצְרֵי בְרִיתוֹ וְעֵדֹתָיו:יאלְמַעַן שִׁמְךָ יי וְסָלַחְתָּ לַעֲוֹנִי כִּי רַב הוּא:יבמִי זֶה הָאִישׁ יְרֵא יי יוֹרֶנּוּ בְּדֶרֶךְ יִבְחָר:יגנַפְשׁוֹ בְּטוֹב תָּלִין וְזַרְעוֹ יִירַשׁ אָרֶץ:ידסוֹד יי לִירֵאָיו וּבְרִיתוֹ לְהוֹדִיעָם:טועֵינַי תָּמִיד אֶל יי כִּי הוּא יוֹצִיא מֵרֶשֶׁת רַגְלָי:טזפְּנֵה אֵלַי וְחָנֵּנִי כִּי יָחִיד וְעָנִי אָנִי:יזצָרוֹת לְבָבִי הִרְחִיבוּ מִמְּצוּקוֹתַי הוֹצִיאֵנִי:יחרְאֵה עָנְיִי וַעֲמָלִי וְשָׂא לְכָל חַטֹּאותָי:יטרְאֵה אוֹיְבַי כִּי רָבּוּ וְשִׂנְאַת חָמָס שְׂנֵאוּנִי:כשָׁמְרָה נַפְשִׁי וְהַצִּילֵנִי אַל אֵבוֹשׁ כִּי חָסִיתִי בָךְ:כאתֹּם וָיֹשֶׁר יִצְּרוּנִי כִּי קִוִּיתִיךָ:כבפְּדֵה אֱלֹהִים אֶת יִשְׂרָאֵל מִכֹּל צָרוֹתָיו:
נקרא  2  פעמים
למעלה